Windows逆向工程中的OD调试器工具,硬件断点处理与恢复运行指南
本文介绍了使用OD调试器工具进行Windows逆向工程时,硬件断点对应的关键代码以及删除硬件端点恢复运行的方法,通过使用OD调试器,可以方便地观察程序的运行过程,并对程序进行修改和调试,本文将重点介绍如何通过操作硬件断点来实现程序的暂停和恢复运行,为相关领域的开发人员提供实用的技术指导。
文章目录

前言 一、OD 调试数据时硬件断点对应的关键代码 二、删除硬件端点恢复运行
前言
在【Windows 逆向】OD 调试器工具 (CE 中获取子弹动态地址前置操作 | OD 中调试指定地址的数据)博客中,我们介绍了如何在 OD 中调试指定地址。本文将具体讲解相关操作的详细步骤。
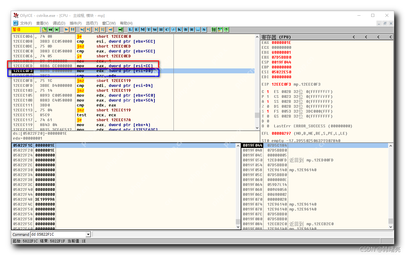
一、OD 调试数据时硬件断点对应的关键代码---
在数据面板中,右键点击指定地址,选择“端点/硬件访问/Dword”选项,设置硬件断点。

当有指令访问该地址时,会触发断点,程序会暂停并挂起。
访问该地址的关键代码是阻塞位置的前一行代码,如下图所示:
蓝色矩形框中的代码
mov edx, dword ptr [esi + D0]
虽然这行代码是阻塞的,但它并不是关键代码。访问05822F1C地址的关键代码是红色矩形框中的代码:
mov eax, dword ptr [esi + CC]
阻塞代码的前一行代码,才是访问指定断点地址的关键代码。

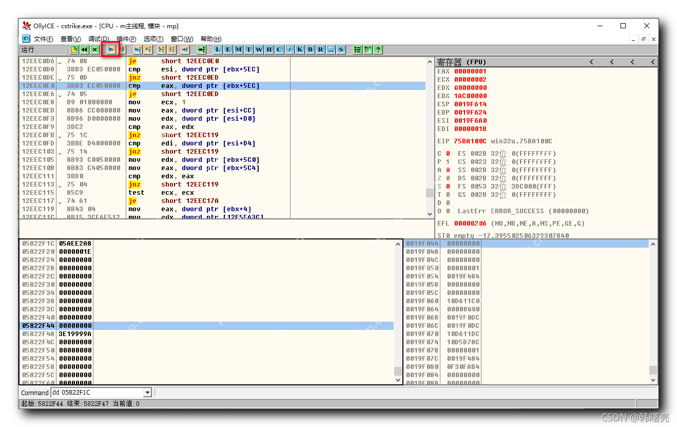
二、删除硬件端点恢复运行---
在菜单栏中选择“调试/硬件断点 (H)”选项。

弹出“硬件断点”对话框。

点击硬件断点后面的“删除 n”按钮,删除该硬件断点。

点击执行按钮,程序将继续运行。

下一篇 >>
网友留言(0 条)